Kontekstdiagram Ledning
2.2.0
/
LER
/
Fælles
/
Kontekstdiagram Ledning
Project:
Kontekstdiagram Graveforespørgselssvar
Kontekstdiagram Føringsrør
Kontekstdiagram Informationsressource
Anvendelsesdiagram Informationsressource
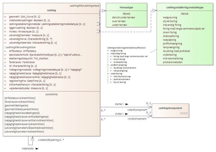
Kontekstdiagram Ledning
Illustrationsdiagram Ledning
Kontekstdiagram LedningEllerLedningstrace
Illustrationsdiagram LedningEllerLedningstrace
Kontekstdiagram LedningUkendtForsyningsart
Kontekstdiagram Ledningstrace
Kontekstdiagram Ledningskomponent
Kontekstdiagram Kontaktprofil
Anvendelsesdiagram Kontaktprofil
Illustrationsdiagram Rørledning
Kontekstdiagram Rørledning
Ledningstrace, Ledning og Ledningskomponent og deres egenskaber
Føringsrør
Graveforespørgselssvar
Informationsressource
Kontaktprofil
LedningUkendtForsyningsart
LedningEllerLedningstrace
Ledning
Ledningstrace
Ledningskomponent
Rørledning
Ejerskabsforholdtype
Tværsnitsformtype
Graveforespørgselssvartype
Indtegningsmetodetype
Ledningsetableringsmetodetype
Niveautype
Fareklasse
Forsyningsart
Nøjagtighedsklasse
Driftsstatus
Kontekstdiagram Ledning : Logical diagram
Created:
13-03-2018 00:00:00
Modified:
29-10-2021 11:31:48
Project:
Author:
Klimadatastyrelsen
Version:
2.2.0
Advanced:
ID:
{387E3A5F-001E-4801-B39D-536416829FC6}